LoRA 模型(Low-Rank Adaptation) 是一种用于微调大型生成模型(如 Stable Diffusion)的高效技术。 它通过在预训练模型的基础上引入可训练的低秩矩阵,仅调整部分参数,而非重新训练整个模型,从而以较低的计算成本实现特定任务的优化,相对于类似 SD1.5 这样的大模型,LoRA 模型更小,更容易训练。Documentation Index
Fetch the complete documentation index at: https://dripart-mintlify-update-manual-install-from-readme-30640.mintlify.app/llms.txt
Use this file to discover all available pages before exploring further.

- 安装 LoRA 模型
- 使用 LoRA 模型生成图片
Load LoRA节点的简单介绍
相关模型安装
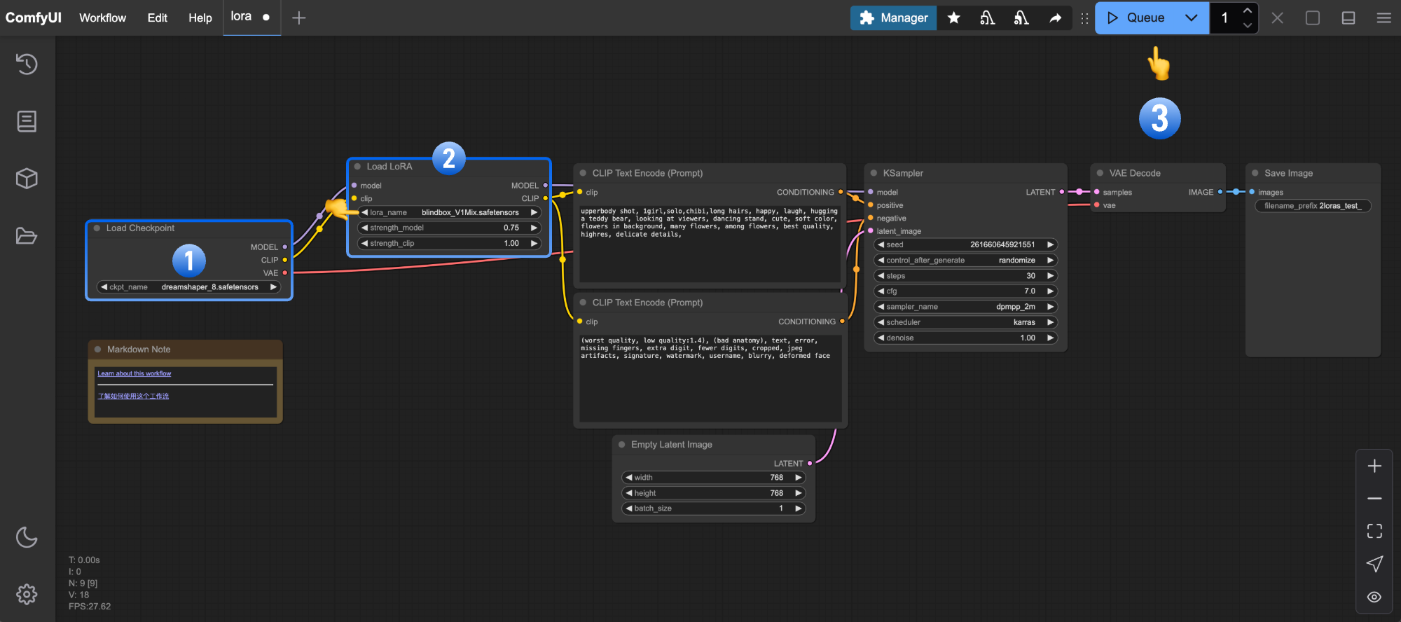
请下载 dreamshaper_8.safetensors 并保存至ComfyUI/models/checkpoints 目录
请下载 blindbox_V1Mix.safetensors 并保存至 ComfyUI/models/loras 目录
LoRA 工作流文件
请下载下面的工作流图片,并拖入 ComfyUI 以加载工作流
按步骤完成工作流的运行
请参照下图步骤,来确保对应的工作流可以正常运行
- 确保
Load Checkpoint加载了dreamshaper_8.safetensors - 确保
Load LoRA加载了blindbox_V1Mix.safetensors - 点击
Queue按钮,或者使用快捷键Ctrl(cmd) + Enter(回车)来执行图片的生成
Load LoRA 节点介绍

ComfyUI\models\loras 的模型会被 ComfyUI 检测到,并在这个节点中加载
输入类型
| 参数名称 | 作用 |
|---|---|
model | 连接基础模型 |
clip | 连接 CLIP 模型 |
lora_name | 选择要加载使用的 LoRA 模型 |
strength_model | 影响 LoRA 对 模型权重(model)的影响程度,数值越大 LoRA 风格越强 |
strength_clip | 影响 LoRA 对 CLIP 词嵌入(clip)的影响程度 |
输出类型
| 参数名称 | 作用 |
|---|---|
model | 输出应用了 LoRA 调整的模型 |
clip | 输出应用了 LoRA 调整的 CLIP 模型 |
Load LoRA 节点串联来应用多个 LoRA 模型,具体请参考ComfyUI 应用多个 LoRA 示例

开始你的尝试
- 试着修改提示词,或者调整
Load LoRA节点的不同参数,比如strength_model,来观察生成图片的变化,熟悉对应节点。 - 访问 CivitAI 网站,下载其它风格的 LoRA 模型,尝试使用。